Lattices
Following the Abstract Interpretation theory, lattices are the central data
structure produced by the analysis. All values returned by domains,
fixpoints, and the
Interprocedural Analysis
are instances of the Lattice interface. This page presents the Lattice
interface, its prerequisites, its main implementations and usages.
This page contains class diagrams. Interfaces are represented with yellow rectangles, abstract classes with blue rectangles, and concrete classes with green rectangles. After type names, type parameters are reported, but their bounds are omitted for clarity. Only public members are listed in each type: the
+ symbol marks instance members, the * symbol marks
static members, and a ! in front of the name denotes a member with a default
implementation. Method-specific type parameters are written before the method
name, wrapped in <>. When a class or interface has already been introduced in
an earlier diagram, its inner members are omitted.
The Lattice Interface
The Lattice interface inherits from StructuredObject (see
the interface definition)
and represents an ordered structure.
The Lattice interface is designed such that each object of a type that
implements Lattice is an element of a partially ordered set that:
- can be compared with other elements using the partial order relation defined
by the
lessOrEqualmethod; - can be combined with other elements using the
lub(least upper bound) theglb(greatest lower bound), thewidening, and thenarrowingmethods; - can be used as singleton to retrieve the top and bottom elements of the lattice
using the
topandbottommethods.
Other methods are instead LiSA-specific:
upchainanddownchainare invoked by fixpoing algorithms instead oflubandglbwhen an existing lattice element representing the post-state of an instruction needs to be updated, e.g. in a successive loop iteration; for the vast majority of lattices, these methods simply coincide withlubandglb, respectively, but some lattices may implement different behaviors (for instance, reductions or closures may be applied only in chain traversals);isTopandisBottomare tests to assert if an arbitrary lattice element is the top or bottom element of the lattice;getLatticeInstanceandgetAllLatticeInstancesare used to retrieve inner lattice elements from outer ones (e.g., all values of a functional lattice);bottomRepresentationandtopRepresentation(static methods) generateStructuredRepresentations of the bottom and top elements of the lattice, respectively, and exist, together with theTOP_STRINGand theBOTTOM_STRINGfields, to provide consistent ways to represent top and bottom values.
Lattice is parametric to the parameter L that must be a subtype of Lattice<L>. This
is a common pattern in Java to represent self-referential types, and it allows
to define methods that take or return instances of the same type as the
implementing class without the need of downcasting.
Note that, despite the name of the interface, implementations do not need to
be lattices: most methods have default implementations that reduce the
requirements:
wideningandupchaindefault tolub;narrowinganddownchaindefault toglb;glbdefaults tobottom;isTopandisBottomdefault to reference equality withtopandbottom, respectively.
The minimum requirements are hence those of a complete partial ordered set, with the
addition of a top element for representing unknown values (e.g., user inputs
or non-deterministic values).
LiSA will only use
isTop and isBottom
to identify top and bottom elements. Therefore, if your lattice’s top and
bottom methods do not return constant values, you must override these methods to
correctly identify them.
Common Lattice Instances
When implementing lattices, some common patterns or structures occur frequently. LiSA tries to reduce the effort required to implement these common cases by providing some ready-to-use lattice implementations that can be extended or composed to build more complex lattices.
The BaseLattice Interface
The first provided implementation comes as the BaseLattice interface, that is
parametric to the parameter L (the lattice type, that must extend
BaseLattice<L>) and that extends Lattice<L>. BaseLattice provides default
implementations for most methods of the Lattice interface, each handling base
cases: in fact, regardless of the lattice structure, if one of the two elements
is either top or bottom, or if the two elements are equal, the result of any
operation is trivial. Therefore, BaseLattice implements these cases:
lessOrEqualreturns false ifotherisnullor the bottom element, or ifthisis the top element; instead,it returnstrueifthisandotherare equals, ifthisis the bottom element, or ifotheris the top element;lub,upchain, andwideningreturnthisifotherisnullor the bottom element, or ifthisis the top element, or ifthisandotherare equal; instead, they returnotherifthisis the bottom element, or ifotheris the top element;glb,downchain, andnarrowingreturnthisifotherisnullor the top element, or ifthisis the bottom element, or ifthisandotherare equal; instead, they returnotherifthisis the top element, or ifotheris the bottom element.
In all cases where the return value is not determined by these base cases, BaseLattice
delegates the computation to the corresponding auxiliary method (i.e.,
lessOrEqual delegates to lessOrEqualAux, lub to lubAux, and so on), that
are the methods where the actual logic of the lattice is to be implemented. Most
auxiliary methods have default implementations that mimik the ones of Lattice:
upchainAux and wideningAux default to lubAux, downchainAux and narrowingAux
default to glbAux, and glbAux defaults to returning the bottom element.
When implementing a lattice, it is highly recommended to implement
BaseLattice instead of directly implementing Lattice,
as it reduces the amount of code to be written and the chances of errors.
Powersets and Functions
The BaseLattice interface is implemented by three common lattice structures:
SetLattice, implementing the classic powerset lattice structure (visible in the class diagram above);InverseSetLattice, implementing the dual of the powerset lattice structure (i.e., where the order of inclusion is inverted, also visible in the class diagram above);FunctionalLattice, implementing the functional lattice structure (i.e., where each element is a mapping from keys to lattice elements, also visible in the class diagram above).
SetLattice and InverseSetLattice are abstract classes with two type
parameters: S, the concrete type of the lattice (that must extend
SetLattice<S, E> or InverseSetLattice<S, E>, respectively), and E, the type
of the elements contained in the set. Both classes implement BaseLattice<S>,
meaning that all lattice operations will return/accept instances of S.
They implement the auxiliary methods
by performing the corresponding set operations (i.e., subset inclusion for
lessOrEqualAux, union/intersection for lubAux and glbAux, and so on),
with only top and bottom left to implement in subclasses. The actual sets
are tracked in the public field elements, of type Set<E>.
FunctionalLattice is an abstract class with three type parameters: F, the
concrete type of the lattice (that must extend FunctionalLattice<F, K, V>),
K, the type of the keys in the mapping, and V, the type of the values in the
mapping (that must extend Lattice<V>). FunctionalLattice implements
BaseLattice<F>, meaning that all lattice operations will return/accept
instances of F. It implements the auxiliary methods by applying functional
lifting to the lattice operations of the type V (i.e., pointwise comparison for
lessOrEqualAux, pointwise least upper bound/greatest lower bound for
lubAux/glbAux, and so on), with only top and bottom left to implement in
subclasses. The actual mapping is tracked in the public field function, of type
Map<K, V>. FunctionalLattice allows flexibility when accessing keys that are
not present in the mapping: by overriding the stateOfUnknown method, subclasses
can define what value of type V should be assumed for unknown keys.
The concrete type of the sets and maps contained in
SetLattice, InverseSetLattice, and FunctionalLattice
might be mutable. It is the responsibility of the users of these
classes to ensure that their contents are not modified after construction, as this
could lead to incorrect results of fixpoint computations.
To avoid creating subclasses for cases where no additional logic is required, LiSA
also provides two concrete implementations of the above classes, with GenericSetLattice,
GenericInverseSetLattice, and GenericMapLattice.
Products
Products of existing lattices can be easily built by constructing new lattices that
hold references to them in their fields and implement lattice operators by
delegation. LiSA provides such structure for binary products through the
CartesianCombination and the LatticeProduct classes.
CartesianCombination is an abstract class parametric to the concrete type C of the
combination, and to the two lattices T1 extends Lattice<T1> and T2 extends Lattice<T2>
that are combined. CartesianCombination implements BaseLattice<C>, meaning that all lattice
operations will return/accept instances of C. The class has two public fields,
first and second, that hold the two components of the combination. The auxiliary
methods are implemented by delegating the calls to the corresponding methods of
the two components, and combining the results into a new instance of C.
Instances of C are created through the abstract method mk, that allows to
combine the components into the concrete type while possibly applying
reductions. In fact, any reduction excluding ones in the lessOrEqual method
can be applied in the mk method, as all lattice operations pass through it.
If no reductions are required, the LatticeProduct class can be used instead. It is a concrete
class parametric to the two lattices T1 extends Lattice<T1> and T2 extends Lattice<T2>
that are combined, and it extends CartesianCombination<LatticeProduct<T1, T2>, T1, T2>.
The class simply implements the mk method by returning a new instance of itself
with the given components.
Note that the reductions mentioned here are intended as ones that must be applied on lattice operators only. Analyses using these products can apply any arbitrary reduction when evaluating instructions, regardless of the class chosen for the lattice structure.
The same structure offered by the above classes can be replicated for n-ary products by either increasing the number of fields or storing each component in an array. LiSA does not provide such classes by default.
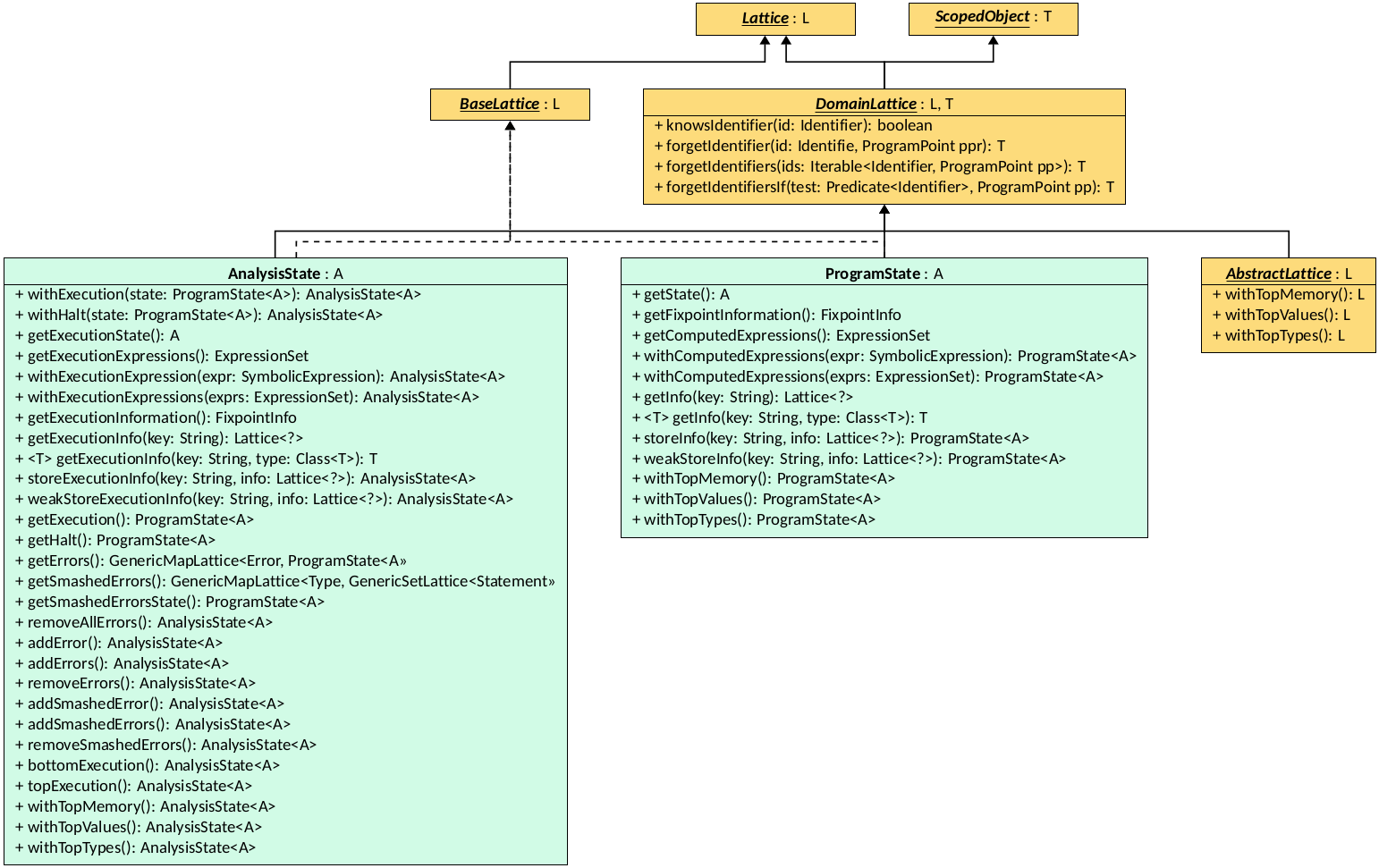
Domain Lattices
A DomainLattice is a lattice that is designed to be used by a
Semantic Domain to track
information about program states. The main features of such lattices are that they
track information about program variables (called Identifiers in
Symbolic Expressions
terms) and that they can be scoped. Scoping is a mechanism provided by LiSA to
isolate parts of a lattice element when entering a new context (e.g., a function
call) and to restore them when exiting the context. Scoping is essential to
implement Interprocedural Analyses,
as it allows to track local variables without polluting the global state.
Scoping logic is provided by the ScopedObject interface (see
the interface definition)
For instance, a pushScope
implementation on a FunctionalLattice using Identifers as keys would
produce a new FunctionalLattice where all Identifiers are renamed to
isolate the new scope, while keeping the values unchanged.
The DomainLattice interface is parametric to the type parameters
L (the concrete type of the lattice, that must extend DomainLattice<L, T>)
and T (the type of value returned by scope operations), and it extends Lattice<L>
and ScopedObject<T>. DomainLattice adds four methods that deal with
Identifiers:
knowsIdentifier, that checks if the lattice contains information about the given identifier;forgetIdentifier, that returns a new lattice instance where all information about the given identifier is removed;forgetIdentifiers, that returns a new lattice instance where all information about the given set of identifiers is removed;forgetIdentifiersIf, that returns a new lattice instance where all information about identifiers matching the given predicate is removed.
The Abstract Lattice
An AbstractLattice is a lattice that holds the information tracked by an
Abstract Domain about
program variables. This is the interface that allows configuration of the
analysis state: the concrete implementation of this interface is determined
by the analysis configuration, and it is wrapped into the ProgramState and
the AnalysisState for LiSA to use. An AbstractLattice is parametric to
the type parameter L (the concrete type of the lattice) and it extends
DomainLattice<L, L>. The interface defines three methods to manipulate the
state:
withTopMemory, that returns a new lattice instance where all information about the memory structure of the program is removed;withTopTypes, that returns a new lattice instance where all information about the types of program variables and expression is removed;withTopValues, that returns a new lattice instance where all information about the values of program variables and expression is removed.
These serve as quick ways to forget parts of the analysis state when needed, e.g., when analyzing function calls to external libraries.
LiSA provides subtypes of
CartesianCombination
to quickly implement AbstractLattices as products.
The Program State
The ProgramState is a snapshot of the the state of the program at a given
program point. It is mainly a wrapper around the configurable AbstractLattice
instance, that holds the actual information tracked by the analysis.
ProgramState is a class, parametric to the type parameter A that is the
concrete type of the AbstractLattice used by the analysis, that implements
DomainLattice<ProgramState<A>, ProgramState<A>> and
BaseLattice<ProgramState<A>>. This means that all lattice operators, scoping
operations, and identifier manipulations return instances of ProgramState<A>.
The class has three fields: the state, an instance of A that holds the
actual information tracked by the analysis; the info, an instance of
FixpointInfo (a FunctionalLattice from string keys to heterogeneous
Lattice instances) that holds optional auxiliary information produced
by the analysis, and the computedExpressions, a set of SymbolicExpressions
that represent the result of the last evaluation performed by the analysis.
The info field can be used to track program-specific information by
Frontends, such as the set
of already initialized classes in Java programs, or the set of aliases
introduced by Python’s import ... as ... statements. Instead,
computedExpressions typically holds the last expression(s) evaluated by
the analysis that symbolically represent the contents of the operand stack.
ProgramState implements lattice operations by propagating the calls to
its inner components (that are lattices as well) and combining the results into
a new ProgramState instance. Scoping operations and identifier manipulations
are implemented by forwarding the calls to the inner state field.
Additionally, it provides accessors for its components, methods to change the
computedExpressions without modifying the rest of the state, and getters and
setters for the info field’s mappings.
The Analysis State
The AnalysisState is a wrapper around several ProgramState that correspond
to different states of the execution, and is the class that is used by LiSA to
track and manipulate the results of semantic computations.
The AnalysisState can be viewed as a
function from continuations (in their compiler-theoretic meaning) to instances
of ProgramState. This allows the analysis to track multiple possible
execution paths at the same program point, e.g., when reaching an instruction
with a normal state or with an exceptional state. The supported continuations
are reflected in this class’ fields:
- the normal execution, tracked in the
executionfield, that is updated normally when executing instructions; - the halt continuation, tracked in the
haltfield, that is used to accumulate the states reaching execution-terminating instructions (e.g., Java’sSystem.exit()); - the error continuations, tracked in the
errorsfield, that store states corresponnding to uncaught exceptions or runtime errors (e.g., division by zero).
The latter are stored in a map (i.e., a GenericMapLattice) from Errors (a
pair of an error Type and a
Statement that raised the error) to
the corresponding ProgramStates. LiSA also offers the possibility to smash
uninteresting error continuations into a single one through the
Configuration. This is useful to reduce the
amount of tracked states when the analysis is not interested in specific
error types. When smashing is enabled, all smashed error continuations are
merged into a single ProgramState, stored in the smashedErrorsState field,
and the instruction that raised the smashed errors are tracked in the
smashedErrors field (a GenericMapLattice from Types to sets of Statements).
AnalysisState is a class, parametric to the type parameter A that is the
concrete type of the AbstractLattice used by the analysis, that implements
DomainLattice<AnalysisState<A>, AnalysisState<A>> and
BaseLattice<AnalysisState<A>>. This means that all lattice operators, scoping
operations, and identifier manipulations return instances of AnalysisState<A>.
Similarly to the ProgramState, AnalysisState implements lattice operations
by propagating the calls to
its inner components and combining the results into
a new AnalysisState instance.
Additionally, it provides accessors for its components, accessors for the
components of the execution state, proxies for the execution’s ProgramState
methods (e.g., getExecutionInfo and withTopMemory) and methods to add or
remove new errors and smashed errors. AnalysusState is the lattice instance
managed and produced by LiSA’s Analysis.
Recall that AnalysisState, ProgramState, and AbstractLattice all represent
the state of the program at a given program point, and to not contain the logic
to update it when executing instructions. This logic is instead contained
in Semantic Domains,
that manipulate these lattices to reflect the effect of instructions on
the program state.